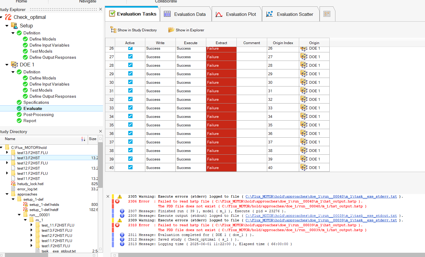
While trying to extract the results in hyperstudy DOE from flux 3D project, i keep getting failure in the extract section. everything up to this point works well but when i get here i get failure prompt. i checked the task_exe_stderr file and this was the message i saw 
[66946|1748744137637|1|WARNING    ][UseCase|UseCaseManager.changeUseCase] : No use case transaction found
[66951|1748744147958|1|WARNING    ][ExecuteBatchSpyAction|ExecuteBatchSpyAndExitAction.doAction] : Execution of C:/Program Files/Altair/2025/hwdesktop/hst/scripts/python/python3.8/win64/alt/hst/eac/cmd/hstupdate_flux.py failed: Error occured while executing the command file : C:/Program Files/Altair/2025/hwdesktop/hst/scripts/python/python3.8/win64/alt/hst/eac/cmd/hstupdate_flux.py. Line : 591. Face number 66 has no LINKED_FACE Wrong (unknown) type of surface for a face. Related face 102
from this message, i checked my flux model and everything seems fine, the checked physics ran well and the check geometry ran well too with no prompted errors so i dont know why i getting this error from hyperstudy. what should i do ? Do you happen to need any other information in order to help me resolve this ?